Overview
Each QQube Data Model is already configured for any version of Access 2016 or above. The underlying tables are already linked, and the relationships are already established. (In a typical data warehouse, there is only one way to attach the underlying tables).
All you need to do is open one of the examples and refresh the links.
Start with an Example
Open up the Configuration tool and highlight Microsoft Access under the Examples section. You should see a list of Access examples - at least one for each data model.
If you see a data model example grayed out, please review this guide on selection and synching.
Step One
Check the synch logs to ensure successful and accurate data extraction.
Step Two
Open up the example from the QQube Configuration Tool. The Access database will open up to a blank canvas where there is at least one query example.

Step Three
Retrieve your own data by invoking the Linked Table Manager as shown here, Select All, and click Refresh.

You should receive the following results:

If there are errors, go back to the First Step.
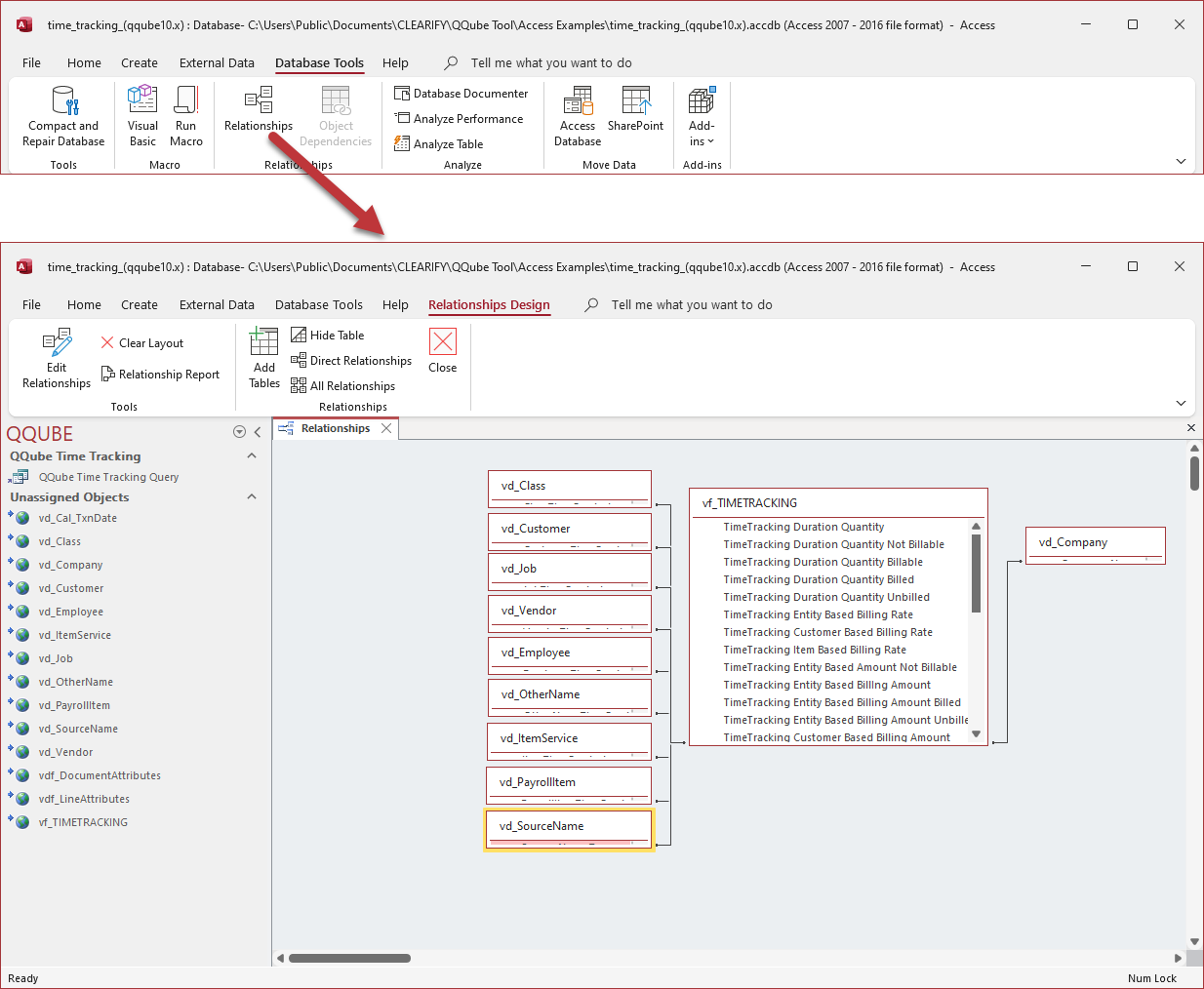
The Data Model
The single FACT table and associated DIMENSION tables are assembled for you, as there is only one way they can be connected.

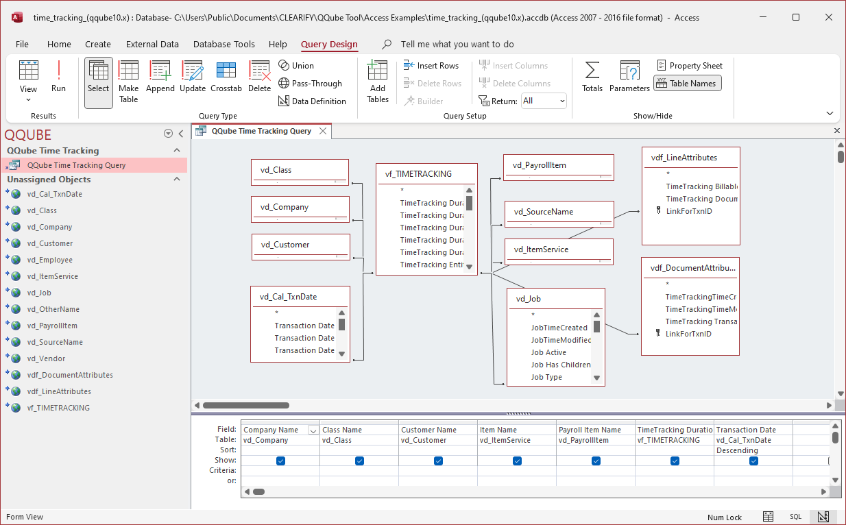
Double clicking on the query example will show raw data:

Looking at the design view for this example:


Was this article helpful?
That’s Great!
Thank you for your feedback
Sorry! We couldn't be helpful
Thank you for your feedback
Feedback sent
We appreciate your effort and will try to fix the article